반응형
Notice
Recent Posts
Recent Comments
Link
250x250
| 일 | 월 | 화 | 수 | 목 | 금 | 토 |
|---|---|---|---|---|---|---|
| 1 | 2 | 3 | 4 | 5 | 6 | 7 |
| 8 | 9 | 10 | 11 | 12 | 13 | 14 |
| 15 | 16 | 17 | 18 | 19 | 20 | 21 |
| 22 | 23 | 24 | 25 | 26 | 27 | 28 |
Tags
- 다이빙
- 야생의숨결
- window
- 오픈워터
- 게임
- 젤다의전설
- 어드벤스
- 공략
- 개발툴
- window10
- 안드로이드
- WebView
- Linux
- 뱀파이어서바이벌
- 취미
- ubuntu
- Front-end
- 세부
- JS
- 씨홀스
- 스쿠버다이빙
- PostgreSQL
- intellij
- JavaScript
- docker
- 엘든링
- guide
- window11
- poe2
- 여행
Archives
- Today
- Total
Rianshin
[PostgresSQL] UPDATE 문 본문
728x90
반응형
SMALL
UPDATE 문법
테이블의 존재하는 데이터를 수정하는 작업이다. 업무를 처리하는데 필수적인 것이며 동시성에 유의해야 한다.
기본문법
- 업데이트 할 테이블을 작성하고 수정할 컬럼과 데이터를 입력 후 조건을 입력
UPDATE
TABLE_NAME
SET
COLUMN_1 = VALUE1,
COLUMN_2 = VALUE2
WHERE
조건;
- UPDATE는 대상 행에 대해서 락을 잡습니다.
- 락이란 다른 사용자는 해당 행에 대해서 작업을 할 수 없습니다.
- UPDATE를 한 후 빠르게 COMMIT을 하지 않는다면 RDBMS의 동시성이 낮아집니다.
- SELECT 에 명시적(선택적)으로 락을 잡을 수 있습니다.
예를 들어 인터넷으로 영화를 예매 할 때 여러 인원이 제한된 좌석을 선택하는 상황이라면 동시에 A좌석을 선택 할 경우
A좌석에 대한 정보를 조회 또는 결제완료 할 때 LOCK을 잡고 결제취소 하거나 중간에 결제창을 없애면 LOCK이 해제 된다 생각하면 됩니다.
실습준비
- LAST_UPDATE 컬럼 추가
- LAST_UPDATE DEFAULT 값 추가
ALTER TABLE LINK ADD COLUMN LAST_UPDATE DATE;
ALTER TABLE LINK ALTER COLUMN LAST_UPDATE SET DEFAULT CURRENT_DATE;
실습
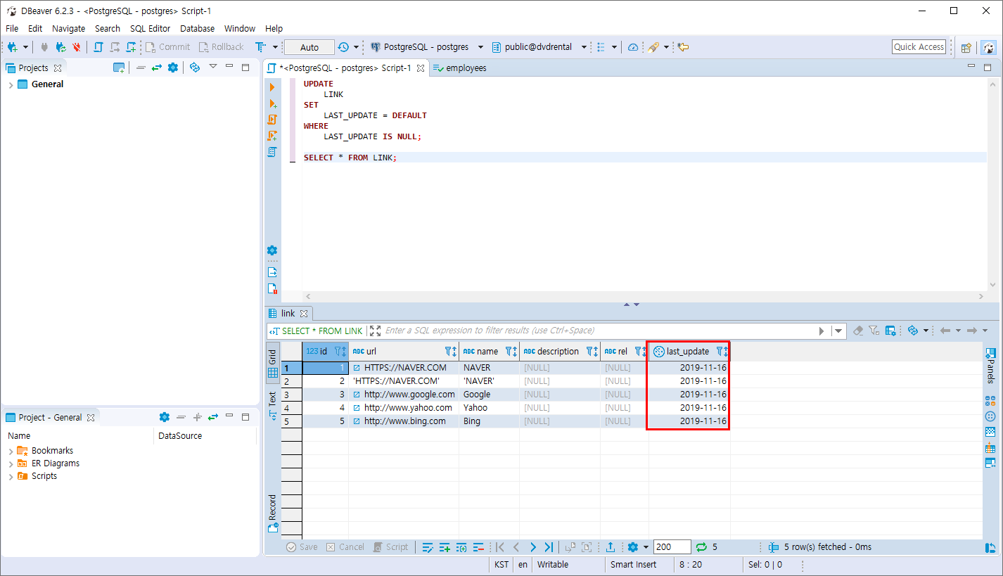
- LINK 테이블에 추가된 LAST_UPDATE 컬럼의 값이 NULL인 값만 DEFAULT 값으로 수정
UPDATE
LINK
SET
LAST_UPDATE = DEFAULT
WHERE
LAST_UPDATE IS NULL;
COMMIT;
오늘 날짜 추가

실습1
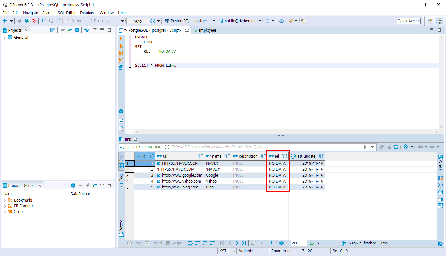
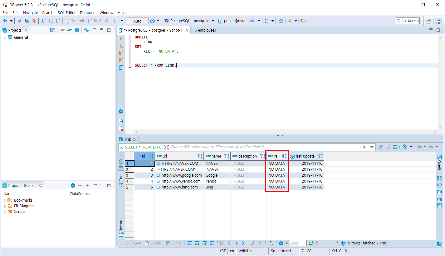
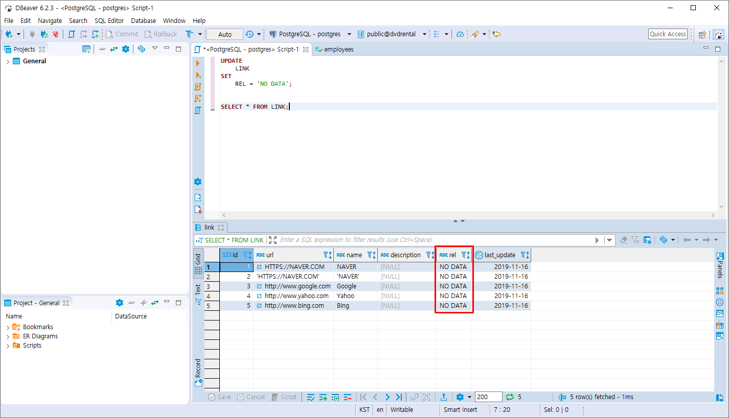
- LINK 테이블의 REL 컬럼의 모든 값을 'NO DATA'로 수정
UPDATE
LINK
SET
REL = 'NO DATA';
COMMIT;
- DBeaver에서 모든 데이터를 조건없이 수정을 할 때 모든 데이터를 수정할 것인지 경고 문구가 뜹니다.
변경을 수행하기 위해 OK를 누르면 정상적으로 수정이 됩니다.

실습2

실습3
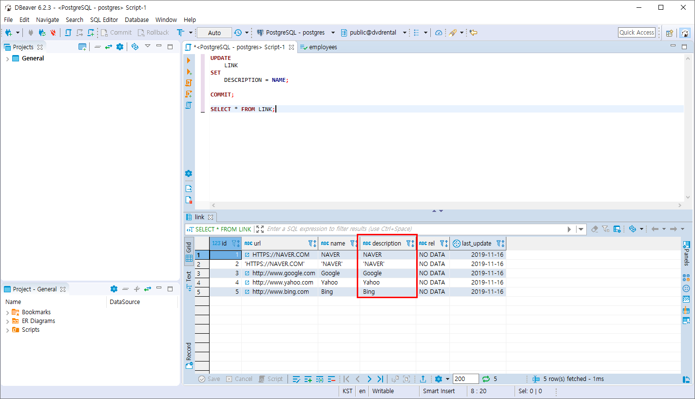
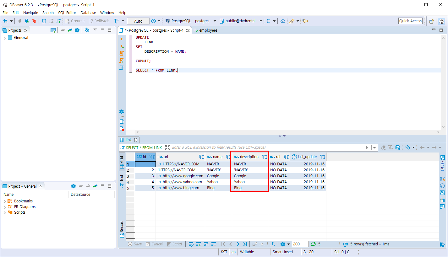
- LINK 테이블의 DESCRIPTION 값을 NAME컬럼으로 수정합니다.
UPDATE
LINK
SET
DESCRIPTION = NAME;
COMMIT;
NAME의 값이 DESCRIPTION 에 저장됩니다.

728x90
반응형
LIST
'Develop' 카테고리의 다른 글
| [ERROR] npm : 이 시스템에서 스크립트를 실행할 수 없으므로 C:\Program Files\nodejs\npm.ps1 파일을 로드할 수 없습니다. (1) | 2025.08.14 |
|---|---|
| PostgreSQL DELETE 문 (0) | 2024.05.03 |
| [PostgresSQL] INSERT 문 (1) | 2024.05.03 |
| Linux Find 명령어 사용법(리눅스 파일찾기) (0) | 2024.05.03 |
| 외부에서 postgresql접속(localhost X) (0) | 2024.05.03 |
Comments
