| 일 | 월 | 화 | 수 | 목 | 금 | 토 |
|---|---|---|---|---|---|---|
| 1 | 2 | 3 | 4 | 5 | 6 | 7 |
| 8 | 9 | 10 | 11 | 12 | 13 | 14 |
| 15 | 16 | 17 | 18 | 19 | 20 | 21 |
| 22 | 23 | 24 | 25 | 26 | 27 | 28 |
| 29 | 30 | 31 |
- 여행
- 안드로이드
- Linux
- 공략
- 뱀파이어서바이벌
- Front-end
- 오픈워터
- intellij
- 씨홀스
- 게임
- window11
- JS
- 세부
- 젤다의전설
- docker
- ubuntu
- PostgreSQL
- 어드벤스
- 개발툴
- WebView
- 취미
- window10
- JavaScript
- 엘든링
- guide
- window
- 야생의숨결
- 스쿠버다이빙
- 다이빙
- poe2
- Today
- Total
Rianshin
MVC, MVP, MVVM 패턴의 차이점 본문
디자인 패턴 중 WPF 많이 쓰이는 MVVM 패턴을 알기전에 MVC, MVP 패턴과의 차이점을 알 필요가 있다.
MVVM의 패턴과 유사한 패턴인 MVC, MVP 패턴과 차이점을 설명하기전에 공통적으로 쓰이는 Model과 View에 대해서 간략히 알도록 하자.
Model - 일종의 데이터(Data)라고 생각하면 된다. 데이터 이외에 데이터를 조작하는 간단한 로직이 추가 되기도 한다.
View - 디스플레이. 사용자에게 제공되어지는 UI Layer를 뜻한다. 보통 Application에서는 View는 CSS/HTML/XML/XAML 등으로 렌더링 된 화면을 가르킨다.
MVC, MVP, MVVM 패턴과 같은 프레임워크가 나오게 된 궁극적인 이유는?
한마디로 각 계층을 분리시킴으로써 코드의 재활용성을 높이고 불필요한 중복을 막기위한 이유이다.
Model과 VIew의 의존성을 어떻게 제어하느냐에 따라 각 패턴이 분류 된다.

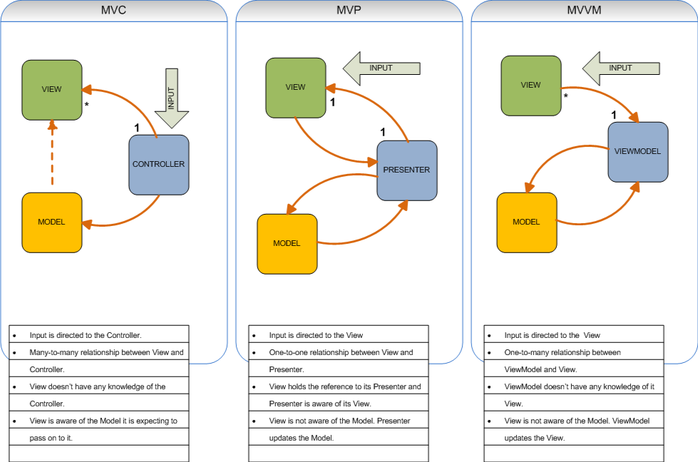
1.MVC (Model - View - Controller)
모든 입력은 Controller 에서 처리된다. 입력이 Controller로 들어오면 Controller는 입력에 해당하는 Model을 조작(업데이트)하고, Model을 나타내어줄 View를 선택한다.
Controller는 View를 선택할수 있기 때문에 하나의 Controller가 여러개의 View를 선택하여 Model을 나타내어 줄 수 있다.
이때 Controller는 View를 선택만하고 업데이트를 시켜주지 않기때문에 View는 Model을 이용하여 업데이트 하게된다.
Model을 직접 사용하거나 Model에서 View에게 Notify해주는 방법, View에서 Polling을 통해 Model의 변화를 알아채는 방법등이있다.
이와 같이, View는 Model을 이용하기 때문에 서로간의 의존성을 완벽히 피할 수 없다는 단점이 있고, 좋은 MVC 패턴이라 함은 View와 Model간의 의존성을 최대한 낮게한 패턴이 좋은 패턴이라 할 수 있다.
2. MVP(Model - View - Presenter)
MVC 패턴과 다르게 입력이 View에서 처리된다. Presenter는 View의 인스턴스를 갖고 있으며 View와 1대1 관계이고, 그에 해당하는 Model의 인스턴스 또한 갖고 있기때문에 View와 Model 사이에서 다리와 같은 역할을 한다. View에서 이벤트가 발생하면 Presenter에게 전달해주고 Presenter는 해당 이벤트에 따른 Model을 조작하고 그 결과를 바인딩을 통해 View에게 통보를 하여 View를 업데이트 시켜준다. MVC 패턴과는 다르게 Presenter를 통해 Model과 View를 완벽히 분리해 주기 때문에 View는 Model을 따로 알고 있지 않아도 된다는 장점이 있다. 단점으로는 View와 1대1 관계이기 때문에 View와의 의존성이 매우 강하다.
3. MVVM(Model - View - ViewModel)
ViewModel 뷰모델 말그대로 View를 나타내주기 위한 Model이라고 생각하면 된다. View보다는 Model과 유사하게 디자인 되며, View의 바인딩 될 때 가장 강력하다.
MVP와 같이 View에서 입력이 처리된다.
MVVM 패턴의 가장 큰 장점이라 함은 Command와 Data Binding으로 MVP 패턴과 달리 View와의 의존성을 완벽히 분리 할 수 있다는 장점이 있다.
Command를 통하여 Behavior를 View의 특정한 ViewAction(Event)와 연결할 수 있으며, ViewModel의 속성과 특정 View의 속성을 Binding 시켜 줌으로써 ViewModel 속성이 변경 될때마다 View를 업데이트 시켜줄 수 있다.
'Develop' 카테고리의 다른 글
| 우분투에 미디어위키 설치가이드 (0) | 2020.11.10 |
|---|---|
| Ubuntu docker 설치 (0) | 2020.11.10 |
| 소프트웨어 설치가이드 - 우분투(Ubuntu) 레드마인 설치 가이드 (0) | 2020.11.10 |
| [Slack] 다크모드 (0) | 2020.11.10 |
| intellij 단축키 (0) | 2020.11.04 |
